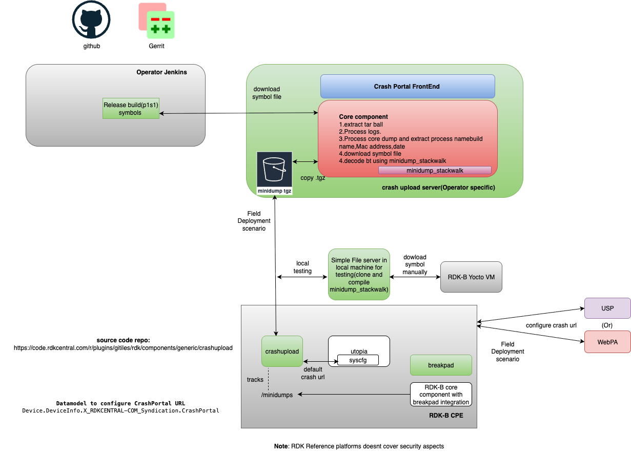
Goal is to provide a reference crash upload solution to RDK-B community
python3 -m uploadserver 8080 &
dmcli eRT getv Device.DeviceInfo.X_RDKCENTRAL-COM_Syndication.CrashPortal CR component name is: eRT.com.cisco.spvtg.ccsp.CR subsystem_prefix eRT. Execution succeed. Parameter 1 name: Device.DeviceInfo.X_RDKCENTRAL-COM_Syndication.CrashPortal type: string, value: http://10.2.156.149:8080/upload |
ulimit -c unlimited
~/kernel66$ ls build-bananapi4-rdk-broadband/tmp/deploy/breakpad_symbols/ bananapi4-rdk-broadband cpokur625@dvm-yocto4-docker-cpokur625:~/kernel66$ ls build-bananapi4-rdk-broadband/tmp/deploy/breakpad_symbols/bananapi4-rdk-broadband/ |
Process to upload dumps to server in RDK-B Component