What is Telemetry?

Telemetry is a methodology where collection of data/measurements at remote or inaccessible device and transmission of those data automatically to receiving server/equipment.

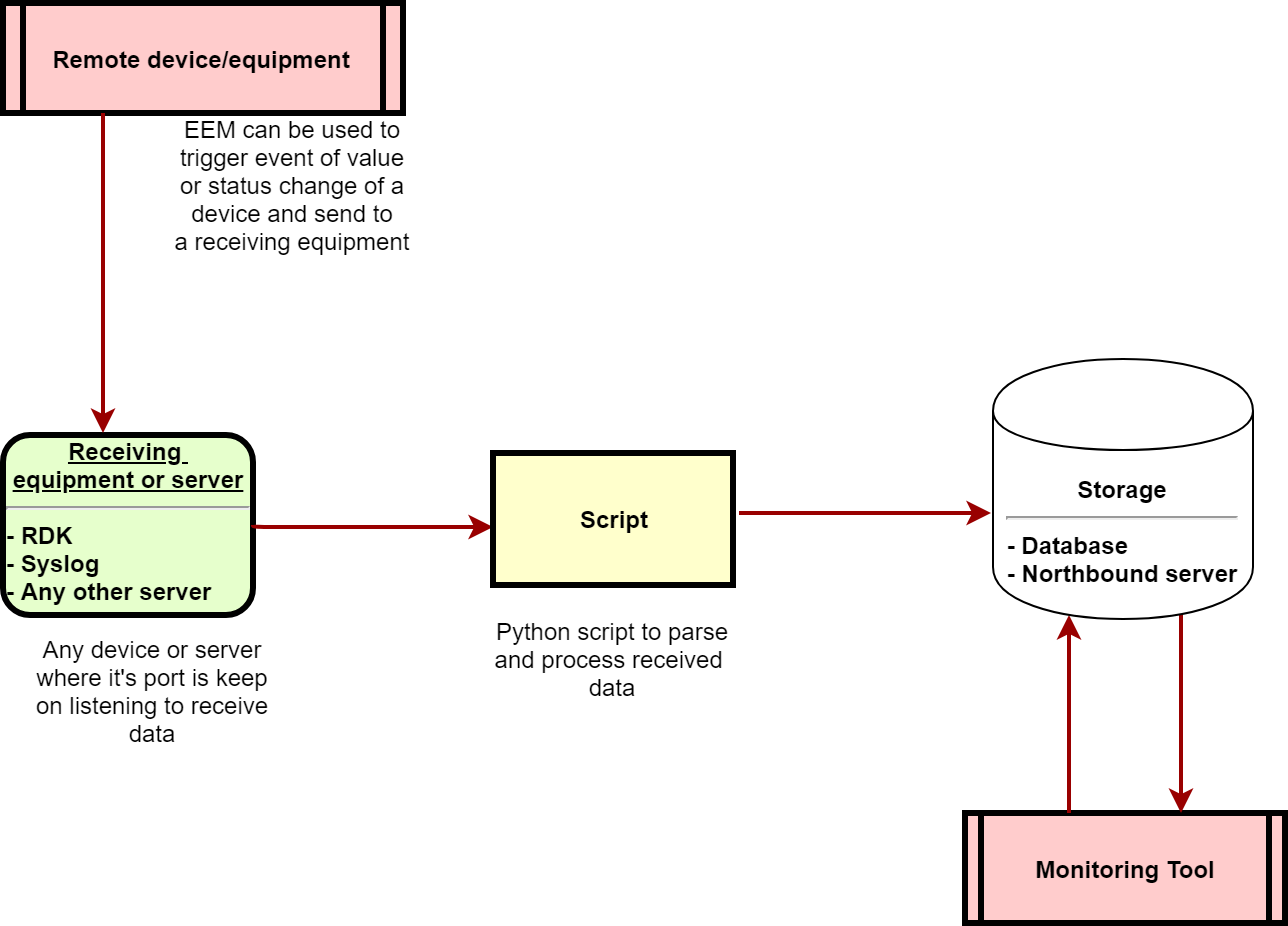
Telemetry Architecture:


EEM: Embedded Event Manager, an event triggering program on status change in system.

Syslog: A small server which can run on linux and keeps on listening on port 514 for messages/data to receive

Script: Any script can be used to read, parse and process received data

Storage: Any system which helps to store processed data for monitoring tools.

Monitoring tool(Optional): A tool or web which renders these data in graphical or text manner.

  • No labels