Scope

Target is to provide a IMP/Gateway speedtest reference implementation to RDK-B community as part of banana Pi R4



Types of speedtests

  • IMP/Gateway speed test

    • Between CPE and ISP's Edge Router/Gateway to test upstream and downstream
  • Client speed test

    • Between connected client and gateway

Block diagram

  • t2speed-bpir4

Components involved

Backend ecosystems involved

  • Xconf

  • Kibana/Elastic or simple json upload with Markers

  • USP controller or webpa server 

  • Speedtest analytics engine  (An application running on top of Rest API's)

  • iperf3 server (Linux machine running with iperf3 server)


RDK-B Customer perspective

  • As an RDK-B operator/OEM/SoC how can use my vendor speedtest implementation 

    • [Response - Just replace iperf3 client in RDK-B BPI R4 with your custom vendor implementation - refer orange colored 
  • How about server

    • Replace iperf3 server with your actual server - refer orange colored
  • Does this cover client speed test

    • No

Technical requirements of gateway speed test

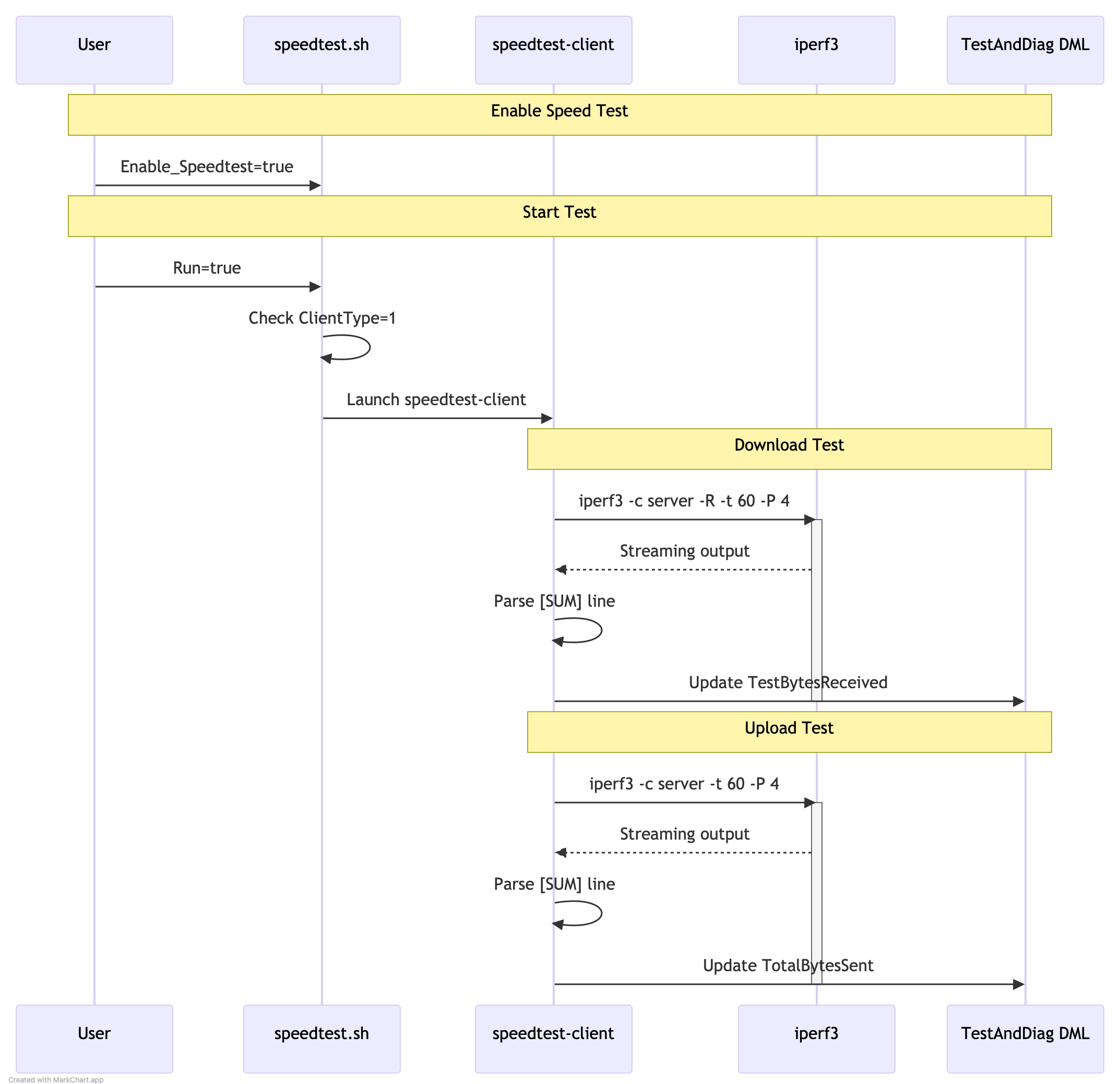
State machine design for Bananapi R4

  • High level design

    • Initial Setup:
      • User enables speed test by setting Enable_Speedtest=true
      • This is validated through cosa_ip_dml.c
      • Parameter is stored in TR-181
    • Test Execution:
      • User triggers test by setting Run=true
      • System checks Enable_Speedtest status
      • If enabled
          • /usr/ccsp/tad/speedtest.sh # Launches with lowest priority

    • Download Phase:
      • speedtest-client initiates download
      • BBHM updates tracked in real-time:
        • pStats->TestBytesReceived += s_result;

        • pStats->TotalBytesReceived += s_result;

      • Timing parameters updated:
        • ROMTime (start)
        • TCPOpenRequestTime
        • BOMTime (begin of measurement)
    • Upload Phase:
      • Similar flow to download
        • pStats->TotalBytesSent += s_result;

    • Completion:
      • Final statistics stored in BBHM
      • All parameters accessible via TR-181
      • Run parameter set back to false
    • The entire process is managed by the Test and Diagnostics framework, with:

      • Real-time statistics collection
      • Proper error handling
      • Persistent storage of results
      • TR-181 parameter updates throughout the test


  • Low level design

    • simple flow
    • Assumed output
      • iperf3 -c 192.168.2.151 -t 60 -b 100M -P 4

        root@RaspberryPi-Gateway:/# tail -n 25 /var/log/iperf3log.log [ 5] 0.00-60.00 sec 169 MBytes 23.6 Mbits/sec receiver [ 7] 0.00-60.00 sec 173 MBytes 24.2 Mbits/sec 150 sender [ 7] 0.00-60.00 sec 173 MBytes 24.2 Mbits/sec receiver [ 9] 0.00-60.00 sec 167 MBytes 23.3 Mbits/sec 152 sender [ 9] 0.00-60.00 sec 167 MBytes 23.3 Mbits/sec receiver [ 11] 0.00-60.00 sec 164 MBytes 23.0 Mbits/sec 159 sender [ 11] 0.00-60.00 sec 164 MBytes 23.0 Mbits/sec receiver [SUM] 0.00-60.00 sec 674 MBytes 94.2 Mbits/sec 621 sender [SUM] 0.00-60.00 sec 673 MBytes 94.1 Mbits/sec receiver

    • supported speedtest dml's 
      • speedtestdmls

Source code repo

Reference

Plan


Test Steps And Results

                Pre test requirement : Ensure we have a iperf server on wan side in a ubuntu machine / windows machine.And is listening at port 5201 

                1.  Using DMcli / webui set the   Speedtest argument .In the string, give the server details used to send the Iperf server, port number ( ex: 5201) , bandwidth (ex 200), timeout (ex 15)  details .Example as below

                                       Ex: dmcli eRT setv Device.IP.Diagnostics.X_RDKCENTRAL-COM_SpeedTest.Argument string "-t 15 -b 200 -P 6 -p 5201 67.xx.xx.xxx"

               2. Enable the speed test  :     dmcli eRT setv Device.IP.Diagnostics.X_RDKCENTRAL-COM_SpeedTest.Enable_Speedtest bool true
               3. Enable the SpeedRun DM :   dmcli eRT setv Device.IP.Diagnostics.X_RDKCENTRAL-COM_SpeedTest.Run bool true

               4.Once we enable the Speedtest .Run DM ,we can see the iperf test has been intiated by through ps o/p , also we can see the packets being sent from server and received by the           gateway in the console

                                                   root@Filogic-GW:~# ps | grep speed

                                                   392379 root      3236 S    {speedtest.sh} /bin/sh /usr/ccsp/tad/speedtest.sh

                                                   392417 root      2180 SN   /usr/bin/speedtest-client xx.xx.xx.xxx


               5.In the TandD logs , we can see the iperf results as below :

                              2025-03-14 07:33:06 : Iperf test results: Sender 375000000 MBytes 200.000000 Mbits/sec sender      Receiver : 375000000 MBytes 200.000000 Mbits/sec


               6.Create a telemetry profile using the below link in Xconf server (First follow the log upload steps and then the telemetry profile creation)

                                https://wiki.rdkcentral.com/display/RDK/Feature+Validation+%3A+Xconf+Server

               7.Telemetery profile has to be like below : 

                                

Telemtery profile:

"urn:settings:TelemetryProfile":{"id":"c8eb7b91-d982-4e08-97f8-20b2bc11d657","telemetryProfile":[

{"header" : "SPEEDTEST_IPERF_INFO_SPLIT","content" : "Iperf test results","type" : "TDMlog.txt.0","pollingFrequency":"0"}

],"schedule":"/5 * * *","expires":0,"telemetryProfile:name":"BPI-CIEC","uploadRepository:URL":"https://xconf.rdkcentral.com/xconf/telemetry_upload.php","uploadRepository:uploadProtocol":"HTTP"}

             8.During log upload we wil be able to see the logs uploaded having the specific telemtery profile from TandD as well

                                               


Logs can be downloaded and checked for the iperf results information


Code enhancement to match libiperf3

FAQ's

  • TBD

Child pages







  • No labels